⚲
Project
General
Profile
Sign in
Redmine shortcuts
Search
:
MitySOM-A5
All Projects
Mity CPU Platforms
»
MitySOM-A5
Overview
Activity
News
Documents
Wiki
Forums
Wiki
Start page
Index by title
Index by date
Wiki
ยป
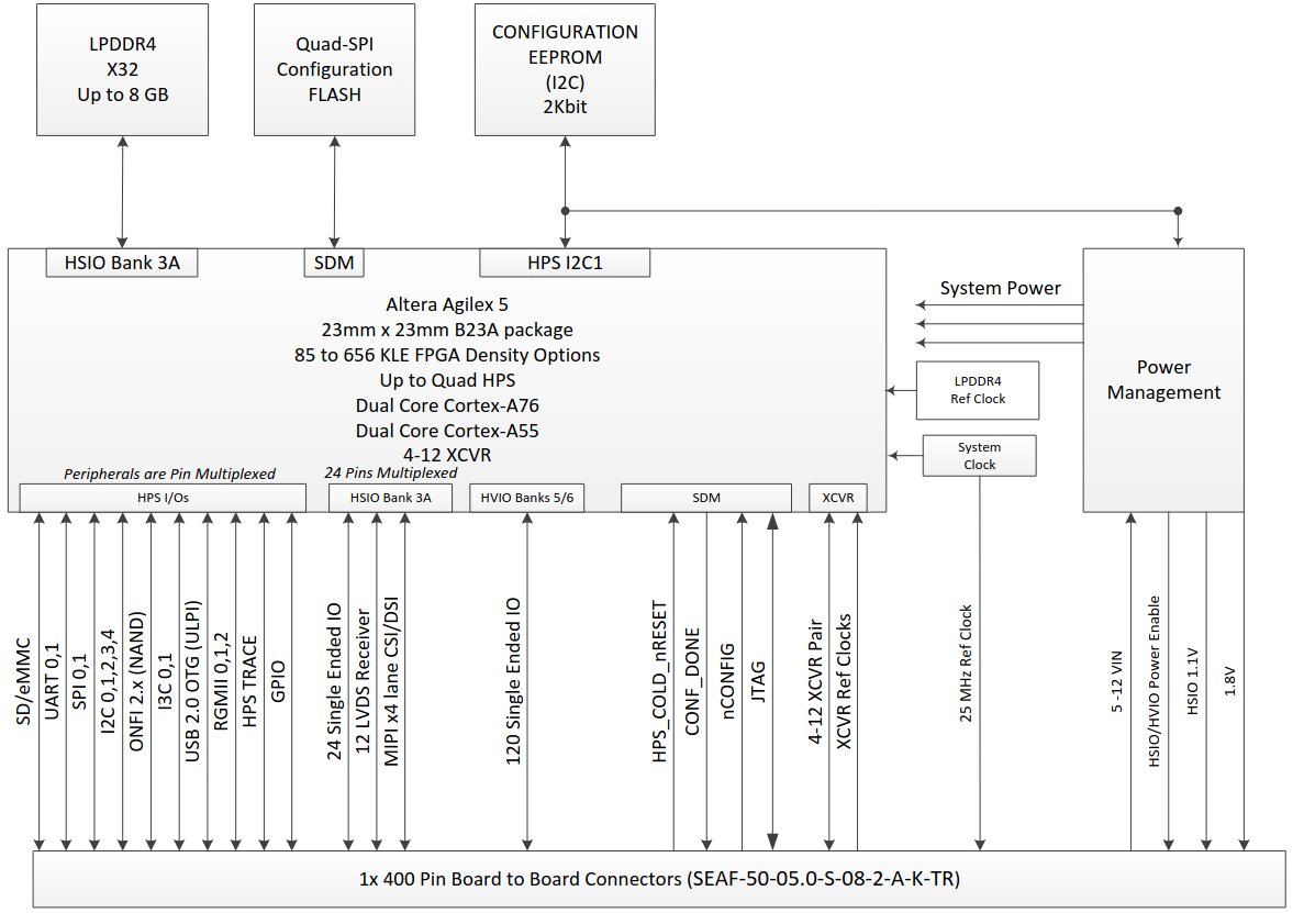
MitySOM-A5E Mini Architecture
¶
MitySOM-A5E Mini Block Diagram
:
Files (1)
MitySOMA5EMiniBlockDiagram.png
(131 KB)
MitySOMA5EMiniBlockDiagram.png
Seth Graber, 11/19/2025 05:58 PM
Go to top
Loading...
Add picture from clipboard
(Maximum size: 1 GB)